Com o avanço contínuo da inteligência e automação nos sistemas de energia, a Subestação Digital tornou-se uma direção dominante no desenvolvimento das redes modernas. Em sua essência, o padrão IEC 61850 permite a interoperabilidade e a configuração automatizada de Dispositivos Eletrônicos Inteligentes (IEDs). Nesse processo, a importação do arquivo de Descrição de Configuração da Subestação (SCD) e a visualização das informações dos IEDs desempenham um papel crítico.
Um arquivo SCD, baseado no padrão IEC 61850, é um arquivo de configuração abrangente de subestação que descreve todos os IEDs em uma subestação, incluindo seus parâmetros de comunicação, conexões lógicas, conjuntos de dados e configurações GOOSE/SV. Ele é gerado por uma Ferramenta de Configuração de Sistema (SCT) por meio da integração de múltiplos arquivos ICD (Descrição de Capacidade do IED) e SSD (Descrição de Especificação do Sistema).
Reconhecimento automatizado de IED: ao importar um arquivo SCD, o sistema identifica automaticamente o modelo de cada IED, parâmetros de comunicação, configuração de conjunto de dados e muito mais, minimizando a configuração manual.
Implantação rápida de relações lógicas: o arquivo SCD contém a lógica completa de comunicação GOOSE, MMS e SV, que pode ser implantada em todos os dispositivos com uma única importação.
Padronização para prevenção de erros: a modelagem de dados padronizada e as convenções de nomenclatura da IEC 61850 melhoram a consistência e reduzem o erro humano.
Suporte para desenvolvimento secundário e testes: os arquivos SCD também podem ser usados em simulação virtual, depuração de sistemas e plataformas de testes automatizados, melhorando significativamente a eficiência da engenharia.
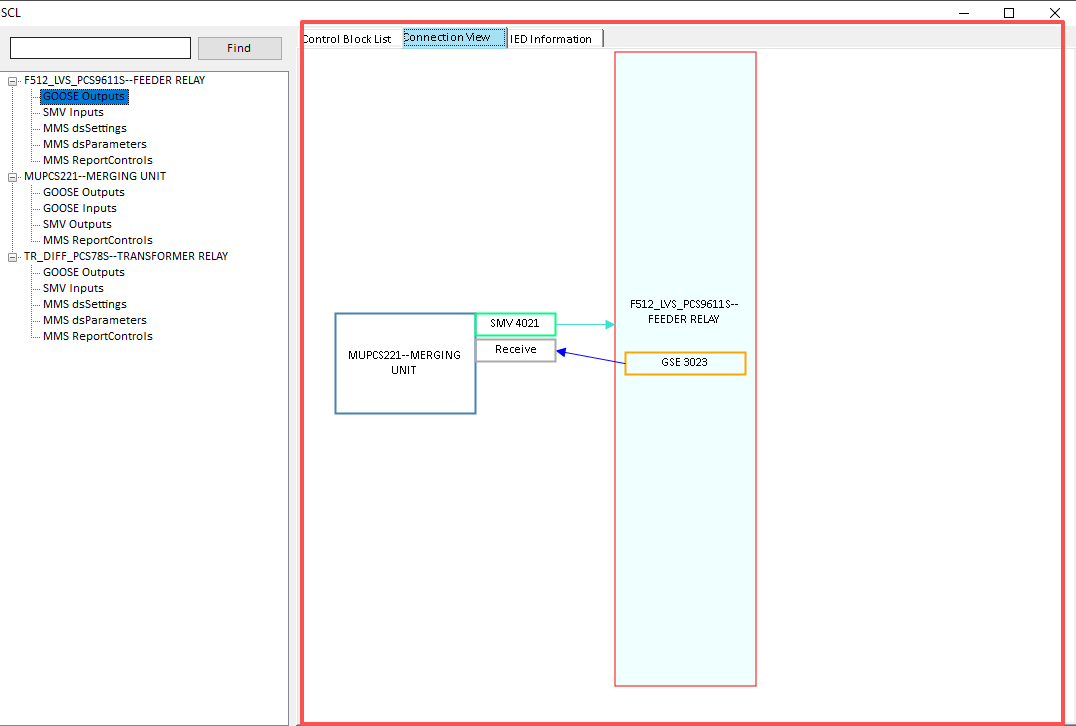
Vista de topologia gráfica: exibe uma topologia de rede clara com base na estrutura do equipamento primário e no layout do IED, facilitando a análise do relacionamento entre dispositivos.
Rastreamento do caminho de comunicação: visualiza os caminhos de publicação e assinatura para mensagens GOOSE, SV e MMS, com suporte para monitoramento de link em tempo real.
Navegador de objetos de dados: fornece um navegador hierárquico para visualizar informações de LN (Nó Lógico) e DO (Objeto de Dados) dentro de cada IED, permitindo acesso rápido.
Interface de configuração interativa: suporta operações de arrastar e soltar ou clicar para configurar ou modificar conexões GOOSE e vinculações de conjuntos de dados, aprimorando a experiência do usuário.
Eficiência de engenharia aprimorada: os engenheiros podem configurar e verificar sistemas diretamente por meio de uma interface intuitiva sem analisar manualmente estruturas XML complexas.
Depuração e manutenção simplificadas: durante o teste ou operação, os estados de comunicação entre os dispositivos podem ser monitorados diretamente, permitindo a localização rápida de falhas ou erros de configuração.
Colaboração aprimorada: diferentes funções — como engenheiros de proteção, engenheiros de comunicação e pessoal de O&M — podem entender a arquitetura do sistema por meio de uma plataforma unificada, reduzindo os custos de comunicação.
Monitoramento dinâmico de dados: sistemas de visualização avançados suportam monitoramento em tempo real do status do IED e alterações de dados, permitindo análise e diagnóstico on-line.
Lista de blocos de controle de fluxo: exibe o conteúdo do APPID de publicação/assinatura de SV e GOOSE para cada IED.

Mapa de interconexão de blocos de controle de fluxo: fornece um diagrama claro e simples mostrando as associações de APPID entre fluxos SV e GOOSE.

Lista de informações do IED: permite que os usuários visualizem o tipo de dispositivo, fabricante, versão de software e outros detalhes.

Estágio de projeto de subestação: permite a construção e verificação rápida da lógica de configuração do IED.
Teste de engenharia e comissionamento: fornece monitoramento em tempo real dos caminhos e status de comunicação GOOSE/SV.
Operação e tratamento de falhas: permite a localização rápida de anomalias de equipamentos ou comunicação.
Treinamento e demonstração: oferece uma representação gráfica dos processos de troca de informações entre IEDs.
.png)